Blockchain
基于Solana结合NFT与IPFS实现去中心化的游戏论坛
文章与项目介绍: 项目受到国内某游戏论坛所启发,同时看到了区块链与 solana、Rust 的未来潜力,遂诞生了一个结合以上技术,实现论坛的想法。
但目前个人能力有限 (目前还是初学者阶段,正努力学习去实现这个项目),还在考虑从技术层面是否可行。目前还未有具体代码实现…
Rust训练营第一期~
Solana.4.令牌铸造
参考地址一:Solana 铸造令牌 参考地址二:配置镜像下载地址:RsProxy
参考地址三:Solna-CLI 官方文档
环境准备:
Rust 环境
Solana CLI
spl-token-cli
Rust 环境安装:
详情请见 {参考地址二}
Solana CLI…
合约开发工具合集
以太坊方向 MetaMask
MetaMask 钱包 | Decert.me
钱包是 EVM 链开发者及用户最常使用的钱包,MetaMask 有移动端版本和浏览器插件(也称为扩展程序)版本, 本文介绍的浏览器版本。
Remix
Remix IDE | Decert.me
对初学…
Solidity.2.EVM 兼容链及网络
https://decert.me/tutorial/solidity/ethereum/evm_network 在以太坊生态系统中,出现了一系列与以太坊虚拟机(EVM)兼容的区块链,以及不同的网络,这些都对区块链开发和应用产生了重要影响。为了更好地理解这些概念…

Solidity.1.以太坊核心概念
https://decert.me/tutorial/solidity/intro Solidity 是专为以太坊平台设计的编程语言
1 账户
外部用户账户 (EOA)
合约账户
特点:
地址格式相同,20 字节的 16 进制数
交易只能由外部账户发起,所有 Gas (手续费)…
Solana.3.Solana CLI安装
参考地址 - Solana 官方文档 Solana CLI 官方介绍:
为了与 Solana 集群进行交互,我们还将使用其命令行界面 称为 CLI。我们使用命令行,因为它是第一个位置 Solana 核心团队部署新功能。命令行界面不是 必然是最容易使用的,但它提供了最直接…
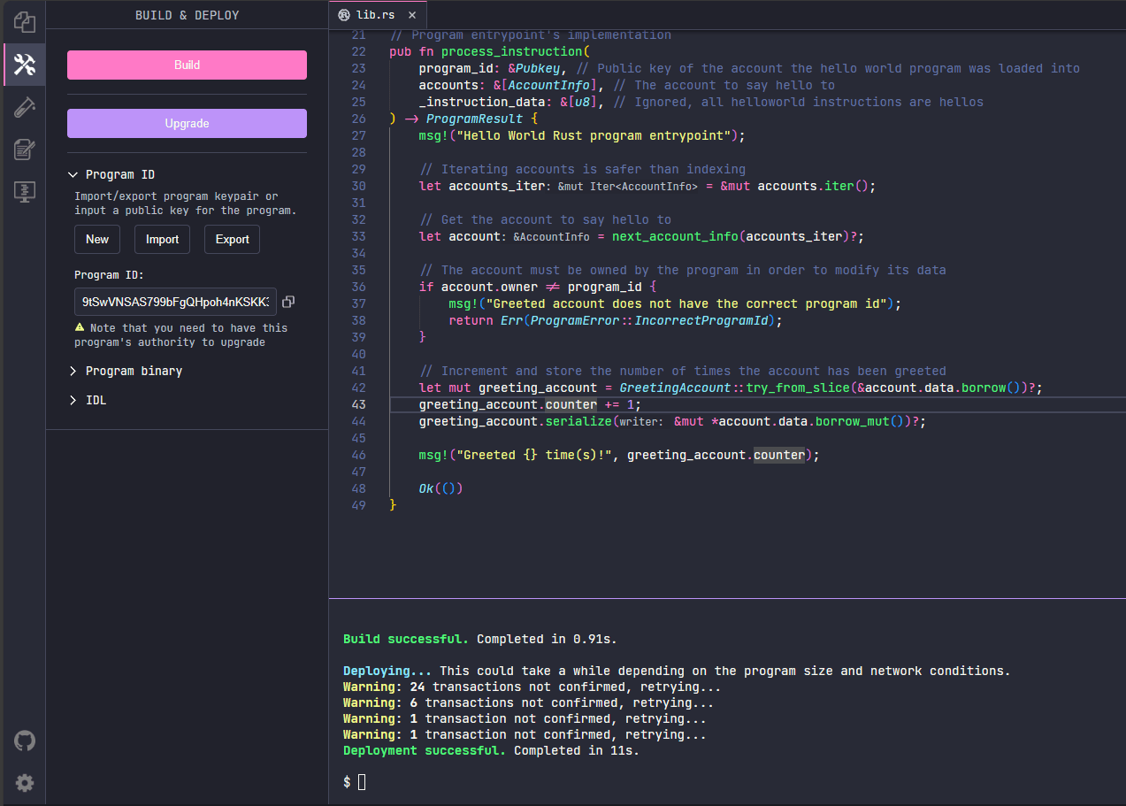
0x05 Solana.2.hello_world
Solana 测试币领取 创建合约
https://beta.solpg.io/
打开之后是一个网页版 solana 编辑器,点击 create a new project,会自动生成一个简单的 solana 项目
编译部署之后,会输出 helloworld。
编译部署
点击…
0x05 Solana.1
关于区块链共识机制 pow、pos、poa、poh
Solana 全方位介绍 —— 共识、钱包、生态、合约 | 登链社区 | 区块链技术社区
指南:用 Anchor 构建 Solana 程序 | 登链社区 | 区块链技术社区
3 分钟在 Solana 链创建代币教程:无代码发币平台…

0x04-以太坊历史与展望
https://zhuanlan.zhihu.com/p/109531201 https://decert.me/tutorial/solidity/ethereum/eth_history
四个阶段
第 1 阶段:Frontier 前沿–2015 年 7 月 30 日发布。
第…
0x03-相关名词与链接
MetaMask 是如何诞生的?起源故事,揭晓 How Did MetaMask Come To Life? The Origin Story, Revealed | Consensys
《WEB3 - 加密朋克》:介绍了区块链、元宇宙、NFT、DAO 和 DeFi
私钥 &…
0x02-初识智能合约
关于智能合约 智能合约只是存储在区块链上的程序,在满足预先确定的条件时会运行这些程序。 智能合约通常用于自动执行协议,以便所有参与者都可以立即确定结果,而无需任何中间人参与,也不会浪费时间。 智能合约还可以自动完成工作流程,在满足条件时触发下一个操作。
智能合约的运行
智能合…
0x01-初识区块链[2]
关于区块链协议 术语区块链协议一词是指可用于应用程序开发的不同类型的区块链平台。每种区块链协议都采用基本区块链原则来适应特定行业或应用需求。以下小节提供了一些区块链协议的示例:
Hyperledger Fabric
Hyperledger Fabric 是一个开源项目…
0x01-初识区块链[1]
相关书籍 《精通以太坊 —— 实现数字合约》
《WEB3 - 加密朋克》
区块链技术概述
区块链定义:区块链是一个共享的、不可篡改的账本,旨在促进业务网络中的交易记录和资产跟踪流程。 资产可以是有形的(如房屋、汽车、现金、土地),也可以是无形的(如知识产权、专利、版权、品牌…
























