创建合约#
https://beta.solpg.io/
打开之后是一个网页版 solana 编辑器,点击 create a new project,会自动生成一个简单的 solana 项目
编译部署之后,会输出 helloworld。
编译部署#
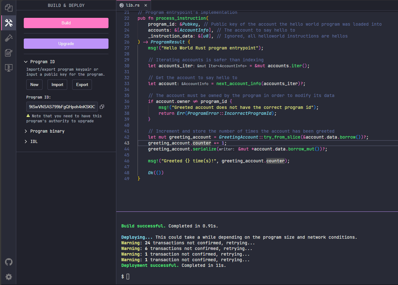
点击 build 后,会出现 Deploy 按钮,就可以部署了。
注:部署时请注意是否有足够的测试币,若是不足可以去开头提到的地址去领取测试币。
这里部署之后按钮变成了升级
Hello World!#
如何看到第二张图中的 helloworld 呢
选择第一个选项里面的 test 文件
再点击 test 按钮,就会输出一个交易地址:
3sBL5QjHhWcKoFVF1fY7DpQStgZeNjj4qBzEhagF4mUwLR7bt9ZMxQBwz9xke1Ap5ha4xyQnRUE7hTozVaukmQGN
MYRQfFGeokiT6NgjHrNYYGUyEGcH5QuwUh3q1izAKi52f4Wt9itbLSWciy3hN6dLAtTw5ZK6adTfQq5ZN6xMBat
https://solscan.io/tx/MYRQfFGeokiT6NgjHrNYYGUyEGcH5QuwUh3q1izAKi52f4Wt9itbLSWciy3hN6dLAtTw5ZK6adTfQq5ZN6xMBat?cluster=devnet
在 solscan.io 上面复制粘贴这个地址,可以看到 ProgramLog 中,有一行 Hello World